引言:AI 智能体的架构转型
过去一年中,构建 AI 智能体(Agent)通常意味着一件事:建立一个 while 循环,接收用户提示词,发送给大语言模型(LLM),解析工具调用,执行工具,将结果返回,然后重复这一过程。这就是我们所说的**浅层智能体(Shallow Agent)**或 Agent 1.0。
这种架构对于处理事务性任务表现出色,例如”东京的天气如何?我应该穿什么?“这类即时问答场景。然而,当面对需要 50 个步骤、持续三天才能完成的复杂任务时,它们往往会分散注意力、丢失上下文、陷入无限循环,或者因为单个上下文窗口无法容纳过多步骤而产生幻觉(hallucination)。
我们正在见证一场架构性转变,从浅层智能体向**深度智能体(Deep Agents)**或 Agent 2.0 演进。这些系统不仅仅是在循环中被动响应,而是结合了智能体模式(agentic patterns)来进行规划,管理持久化的内存/状态,并将工作委托给专门的子智能体(sub-agents),从而解决多步骤、复杂的问题。

Agent 1.0:浅层循环的局限性
要理解智能体的未来方向,我们必须先了解现状。当今大多数智能体都是”浅层”的,这意味着它们完全依赖 LLM 的上下文窗口(对话历史)作为其状态存储。
典型的浅层智能体工作流程
- 用户提示:“查找苹果股票的价格,并告诉我现在是否适合购买。”
- LLM 推理:“我需要使用搜索工具。”
- 工具调用:
search("AAPL stock price") - 观察结果:工具返回数据。
- LLM 回答:根据观察生成响应,或调用另一个工具。
- 重复:循环直到完成。
架构特点与根本缺陷
这种架构具有无状态和短暂性的特点。智能体的整个”大脑”都在上下文窗口内。当任务变得复杂时,例如”研究 10 个竞争对手,分析他们的定价模型,构建比较电子表格,并撰写战略总结”,它会因以下原因而失败:
- 上下文溢出:历史记录中充斥着工具输出(HTML、混乱的数据),将原始指令挤出了上下文窗口。
- 目标丢失:在中间步骤的噪音中,智能体忘记了原始目标。
- 无恢复机制:如果它陷入困境,很少有远见停止、回溯并尝试新方法。
浅层智能体非常适合 5-15 步的任务,但对于需要 500 步的任务则表现糟糕。这种架构的根本问题在于,它将计划、执行和记忆全部耦合在单一的上下文窗口中,缺乏分层思考和长期记忆能力。
Agent 2.0 的架构:深度智能体的四大支柱
深度智能体将规划与执行解耦,并在上下文窗口之外管理内存。这种架构由四个核心支柱构成,它们共同作用,使智能体能够处理复杂、长期的任务。
支柱一:显式规划(Explicit Planning)
浅层智能体通过思维链(chain-of-thought)进行隐式规划(“我应该做 X,然后做 Y”)。相比之下,深度智能体使用工具来创建和维护显式计划,这可以是 Markdown 文档中的待办事项列表。
规划机制的工作原理
在每个步骤之间,智能体会审查和更新此计划,将步骤标记为 pending(待处理)、in_progress(进行中)或 completed(已完成),或添加注释。如果某个步骤失败,它不会盲目重试,而是更新计划以适应失败。这使智能体能够专注于高层任务。
显式规划的核心优势在于:
- 可追溯性:任何时候都可以查看当前进度和剩余任务
- 可调整性:遇到障碍时可以动态调整策略
- 目标保持:即使执行数百步,也不会偏离最初目标
例如,当处理”研究量子计算并撰写总结”任务时,规划文档可能如下:
## 任务计划
- [x] 搜索量子计算的基本概念
- [in_progress] 收集最新研究论文
- 注意:某些学术数据库访问受限,需要切换到公开资源
- [pending] 分析技术趋势
- [pending] 撰写综合总结
- [pending] 保存到文件
支柱二:层级委托与子智能体(Hierarchical Delegation)
复杂任务需要专业化分工。浅层智能体试图在单一提示词中成为”万金油”。深度智能体则采用协调者 → 子智能体的模式。
委托模式的架构设计
协调者(Orchestrator)将任务委托给一个或多个子智能体,每个子智能体都拥有清晰的上下文。子智能体(例如”研究员”、“编码员”、“作家”)执行自己的工具调用循环(搜索、出错、重试),编译最终答案,并仅将综合答案返回给协调者。
这种分层架构带来多重好处:
- 上下文隔离:每个子智能体只处理自己领域的信息,避免上下文污染
- 专业化:不同子智能体可以配置不同的模型、提示词和工具集
- 并行处理:多个子智能体可以同时处理不同子任务
- 错误隔离:子智能体的失败不会影响整体任务的其他部分
举例来说,当协调者接收到”构建竞争对手分析报告”任务时,它可能会:
- 派遣”研究员”子智能体收集各竞争对手的信息
- 派遣”数据分析员”子智能体处理定价数据
- 派遣”作家”子智能体撰写最终报告
每个子智能体完成任务后,只返回精炼的结果,而不是所有中间步骤和原始数据。
支柱三:持久化内存(Persistent Memory)
为了防止上下文窗口溢出,深度智能体利用外部内存源,如文件系统或向量数据库作为其真实来源(source of truth)。诸如 Claude Code 和 Manus 等框架为智能体提供了 read/write 访问权限。
内存管理策略
智能体将中间结果(代码、草稿文本、原始数据)写入持久化存储。后续智能体通过文件路径或查询仅检索必要的信息。这将范式从”记住一切”转变为”知道在哪里找到信息”。
持久化内存的典型使用场景:
场景 1:研究任务
/memory/research_notes.txt - 研究员子智能体写入初步发现
/memory/raw_data.json - 存储原始 API 响应
/memory/summary.md - 最终总结文档
场景 2:代码生成
/workspace/main.py - 主程序代码
/workspace/tests/ - 测试文件
/workspace/docs/README.md - 文档
协调者只需要知道文件路径,而不需要将所有文件内容都加载到上下文中。当需要时,它可以指示子智能体读取特定文件,处理后再写回结果。
这种方法的关键优势:
- 无限扩展:不受上下文窗口大小限制
- 结构化存储:信息以有意义的方式组织
- 跨会话持久:可以在不同的执行会话间保持状态
支柱四:极致上下文工程(Extreme Context Engineering)
更智能的模型并不意味着需要更少的提示词,而是需要更好的上下文。你无法用一个简单的”你是一个有用的 AI”提示词来获得 Agent 2.0 的行为。深度智能体依赖于高度详细的指令,有时长达数千个 token。
高质量提示词的构成要素
这些指令定义了:
- 决策协议:识别何时停止并在行动前进行规划
- 委托标准:何时生成子智能体而不是自己执行工作的协议
- 工具定义:详细的工具定义以及如何和何时使用的示例
- 标准规范:文件命名和目录结构的标准
- 协作格式:人机协作的严格格式
一个典型的深度智能体系统提示词可能包含:
你是一个协调智能体,负责管理复杂的多步骤任务。
**规划原则**
- 在执行任何操作之前,先创建详细的任务计划
- 使用 create_plan 工具生成 Markdown 格式的计划文档
- 每完成一个步骤,更新计划状态
**委托策略**
- 当子任务需要超过 10 个工具调用时,创建子智能体
- 研究任务 → 使用 Researcher 子智能体
- 代码生成 → 使用 Coder 子智能体
- 文档撰写 → 使用 Writer 子智能体
**内存管理**
- 将所有中间结果保存到 /memory/ 目录
- 文件命名格式:{task_id}_{description}.{ext}
- 每个子任务结束时,记录文件路径到计划文档
**工具使用规范**
[详细的工具文档,包含示例...]
这种详细的上下文工程使智能体能够做出明智的决策,而不是依赖模型的”猜测”。
深度智能体的实际工作流程
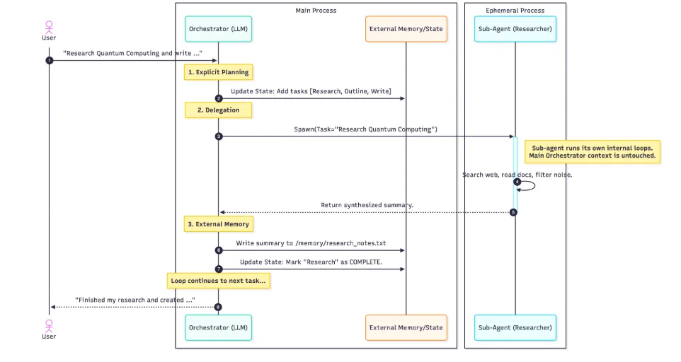
让我们通过一个完整的示例来可视化这些支柱如何协同工作。假设用户提出请求:“研究量子计算并将总结写入文件。”

详细执行步骤分析
第一阶段:显式规划
-
协调者收到用户请求
-
调用显式规划工具,创建任务计划
-
将计划保存到外部内存:
/memory/tasks.md- [pending] 研究量子计算 - [pending] 撰写总结 - [pending] 保存到文件
第二阶段:委托执行
- 协调者识别”研究”是一个复杂的子任务
- 生成 Researcher 子智能体,传递清晰的任务定义
- 子智能体在独立的上下文中运行:
- 搜索网络
- 阅读文档
- 过滤关键信息
- 多次工具调用和重试
第三阶段:持久化内存
- Researcher 子智能体完成工作,返回综合总结(而非所有原始数据)
- 协调者将总结写入外部内存:
/memory/research_notes.txt - 更新任务计划,标记”研究”为
completed
第四阶段:继续下一任务
- 协调者继续处理下一个任务:“撰写总结”
- 读取
/memory/research_notes.txt(而不是将所有内容加载到上下文) - 生成最终文档并保存
- 向用户报告:“我已完成研究并创建了…”
关键优势总结
这个工作流展示了深度智能体相比浅层智能体的核心优势:
- 上下文清晰度:协调者的上下文中只有高层计划和最终结果,没有被中间步骤污染
- 任务持久性:即使中间某步失败,也可以从计划文档中恢复
- 可扩展性:可以处理需要数百步的任务,因为每个子智能体只处理一小部分
- 可观察性:通过检查计划文档和内存文件,可以随时了解进度
从 Agent 1.0 到 Agent 2.0 的根本转变
从浅层智能体到深度智能体的演进不仅仅是将 LLM 连接到更多工具那么简单。这是一种从反应式循环到主动式架构的转变,是围绕模型的更优工程实践。
核心差异对比
| 维度 | Agent 1.0(浅层) | Agent 2.0(深度) |
|---|---|---|
| 状态管理 | 上下文窗口 | 外部持久化内存 |
| 任务处理 | 单一循环 | 层级委托 |
| 规划方式 | 隐式思维链 | 显式计划文档 |
| 上下文工程 | 简单提示词 | 详细系统指令 |
| 适用场景 | 5-15 步短任务 | 数百步长期任务 |
| 错误恢复 | 无机制 | 计划更新与回溯 |
实施路径建议
对于想要构建深度智能体系统的开发者,建议采用渐进式方法:
- 起步阶段:从显式规划开始,为现有浅层智能体添加计划管理能力
- 中级阶段:引入持久化内存,减少对上下文窗口的依赖
- 高级阶段:实现层级委托,构建专业化子智能体
- 优化阶段:精细化上下文工程,持续改进系统提示词
技术栈考虑
实现深度智能体通常需要以下技术组件:
- 编排框架:LangChain、LangGraph、AutoGen 等
- 内存存储:文件系统、向量数据库(Pinecone、Weaviate)、图数据库
- 工具集成:API 包装器、搜索引擎、代码执行环境
- 监控系统:日志记录、性能追踪、成本控制
结论:控制上下文,解锁复杂性
通过实施显式规划、通过子智能体进行层级委托以及持久化内存,我们得以控制上下文。而通过控制上下文,我们就能控制复杂性,从而解锁解决需要数小时甚至数天而非仅仅几秒钟的问题的能力。
深度智能体代表了 AI 系统设计的范式转变。它不是试图让单一模型做所有事情,而是将复杂任务分解为可管理的部分,使用专业化组件,并通过良好的架构原则将它们组合在一起。
这种方法不仅提高了任务完成的成功率,还使智能体系统更加可理解、可维护和可扩展。随着 LLM 能力的不断提升,这种架构模式将成为构建真正有用的 AI 应用的基础。
未来的智能体将不再是简单的问答机器,而是能够独立完成复杂项目、进行深度研究、生成高质量内容的智能助手。而实现这一愿景的关键,正是从 Agent 1.0 到 Agent 2.0 的架构演进。