我最近遇到了一次安全事件。有人访问了我的一个账户,那个账户用了强密码、唯一密码,但没有开启第二因素验证。
密码被钓鱼、在数据泄露中暴露、被暴力破解,这些事情每天都在发生。双因素认证(Two-Factor Authentication,2FA)在密码之外加了一道验证,即使攻击者拿到了密码,没有第二因素也进不来。这是你能实现的最有效的安全措施之一,而且并不难做。
这篇文章用 TOTP(Time-based One-Time Password)配合 QR 码和 Google Authenticator 这类验证器应用,在 .NET 中实现完整的 2FA 流程。
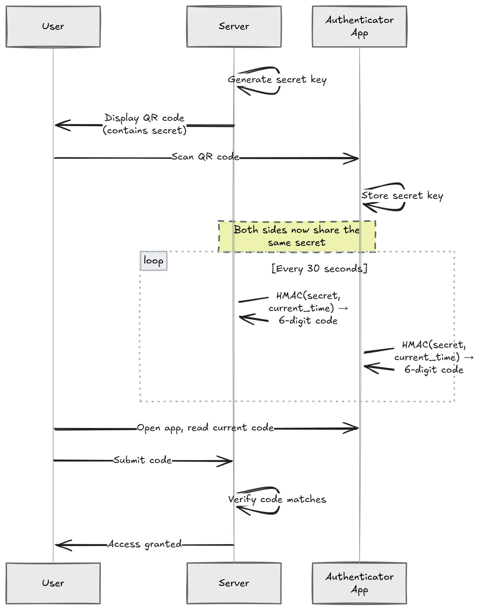
TOTP 的工作原理
TOTP 是 Google Authenticator、Microsoft Authenticator、Authy 等应用背后的算法。
核心思路很简单:服务端和用户的验证器应用之间建立一个共享密钥(shared secret)。双方用这个密钥加上当前时间,各自独立生成一个 6 位数字码,每 30 秒轮换一次。
具体流程是这样的:服务端为用户生成一个唯一的密钥,用户通过扫描 QR 码把这个密钥导入验证器应用。之后,服务端和应用就能各自独立计算出相同的时间码。登录时,用户输入应用上显示的当前码,服务端验证它是否匹配。

因为双方各自计算,验证过程不需要网络调用。服务端只需要检查:给定这个密钥和当前时间,码是否匹配?
这让 TOTP 速度快、支持离线,并且能抵御重放攻击(每个码只在短暂的时间窗口内有效)。
生成密钥
每个用户需要自己的唯一密钥。这个密钥是整个 2FA 系统的基础,必须是密码学安全的随机值。
用 Otp.NET 库来处理 TOTP 操作:
dotnet add package Otp.NET
为用户生成密钥:
using OtpNet;
byte[] secretKey = KeyGeneration.GenerateRandomKey(); // 默认 20 字节 (SHA-1)
string base32Secret = Base32Encoding.ToString(secretKey);
KeyGeneration.GenerateRandomKey() 生成密码学安全的随机密钥,然后编码为 Base32 格式,因为 otpauth URI 规范要求这个编码。
这个密钥必须安全存储,它的敏感程度等同于密码。如果攻击者拿到了密钥,就能生成有效的验证码。后面会讲怎么在存储时加密它。
生成 QR 码
设置 2FA 时,用户需要用验证器应用扫描一个 QR 码。这个 QR 码编码了一个 otpauth:// URI,包含密钥和元数据。
安装 QRCoder 库:
dotnet add package QRCoder
生成 QR 码的代码:
using QRCoder;
const string issuer = "MyApp";
const string user = "user@example.com";
string escapedIssuer = Uri.EscapeDataString(issuer);
string escapedUser = Uri.EscapeDataString(user);
string otpUri =
$"otpauth://totp/{escapedIssuer}:{escapedUser}" +
$"?secret={base32Secret}" +
$"&issuer={escapedIssuer}" +
$"&digits=6" +
$"&period=30";
using var qrGenerator = new QRCodeGenerator();
using var qrCodeData = qrGenerator.CreateQrCode(otpUri, QRCodeGenerator.ECCLevel.Q);
using var qrCode = new PngByteQRCode(qrCodeData);
byte[] qrCodeImage = qrCode.GetGraphic(10);
otpauth:// URI 各参数的含义:
secret:Base32 编码的共享密钥issuer:应用名称,会显示在验证器应用中digits:验证码位数,标准是 6 位period:码的轮换间隔(秒),标准是 30 秒
ECCLevel.Q 提供了不错的纠错能力和 QR 码尺寸之间的平衡,即使 QR 码有约 25% 的损坏也能正常扫描。
生成的 QR 码长这样:

用户扫描后,验证器应用中会出现对应条目:

你也可以在 QR 码旁边显示 base32Secret 字符串,有些用户更喜欢手动输入。
设置流程
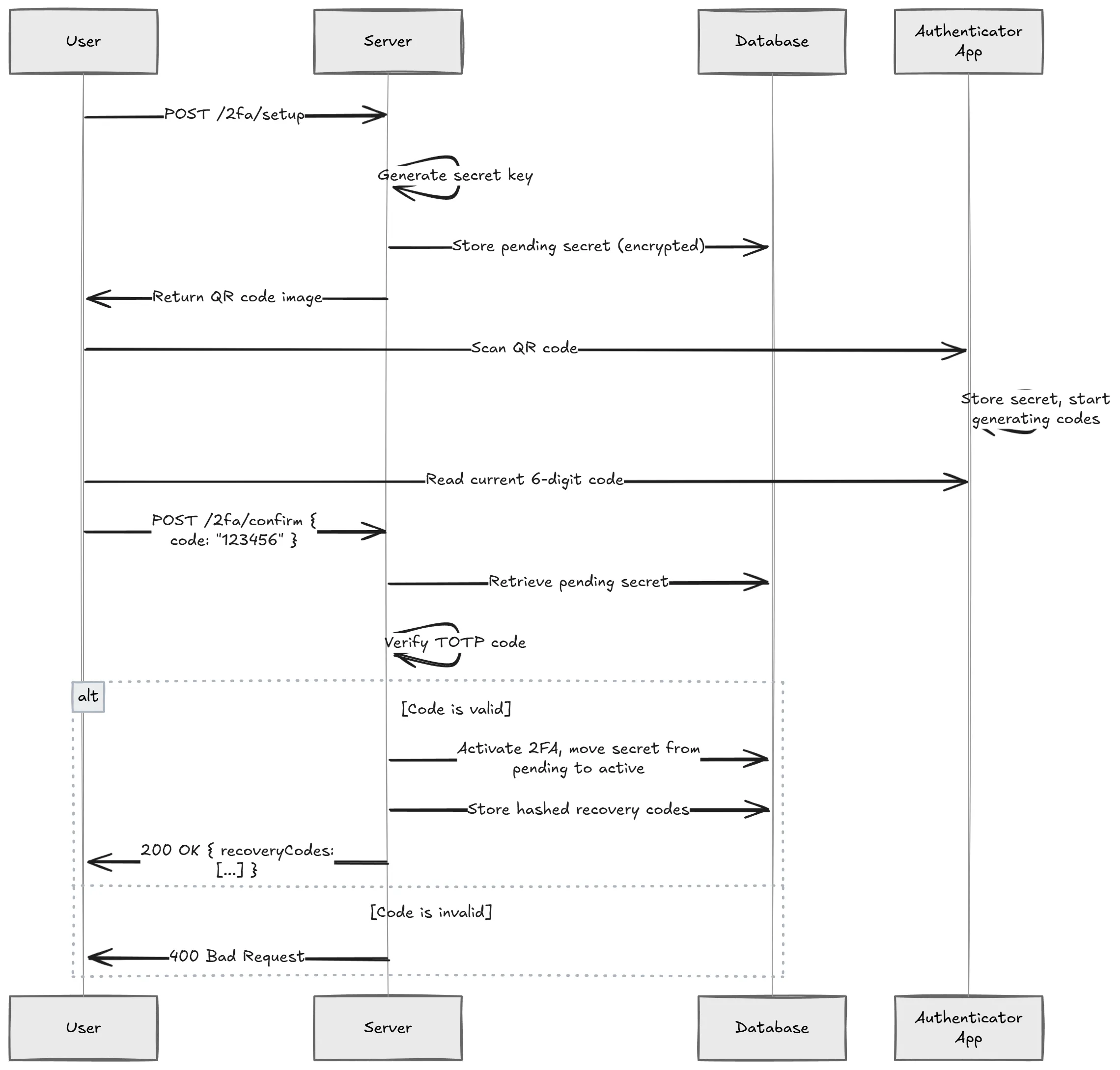
把设置流程搞对非常关键。如果用户一请求开启 2FA,你就立刻激活它,而用户还没扫描 QR 码,那就等于把用户锁在门外了。
正确的流程:用户请求设置 2FA 时,生成密钥并存为”待确认”状态(不是激活状态)。展示 QR 码让用户扫描。用户输入验证器应用生成的第一个码。服务端验证这个码,如果匹配,才真正激活 2FA。最后生成恢复码交给用户。
关键点在于确认步骤。在用户证明他们能生成有效的验证码之前,永远不要激活 2FA。否则你会遇到一堆用户”开启了 2FA”却没办法生成验证码的情况。

API 端点实现如下。所有 2FA 端点都必须受保护,用户需要先通过身份验证:
app.MapPost("2fa/setup", async (HttpContext context, UserService userService) =>
{
var userId = context.User.GetUserId();
byte[] secretKey = KeyGeneration.GenerateRandomKey();
string base32Secret = Base32Encoding.ToString(secretKey);
// 存储待确认的密钥(加密),还没有激活
await userService.StorePendingTwoFactorSecret(userId, base32Secret);
string otpUri =
$"otpauth://totp/{Uri.EscapeDataString("MyApp")}:{Uri.EscapeDataString(userId)}" +
$"?secret={base32Secret}" +
$"&issuer={Uri.EscapeDataString("MyApp")}" +
$"&digits=6&period=30";
using var qrGenerator = new QRCodeGenerator();
using var qrCodeData = qrGenerator.CreateQrCode(otpUri, QRCodeGenerator.ECCLevel.Q);
using var qrCode = new PngByteQRCode(qrCodeData);
byte[] qrCodeImage = qrCode.GetGraphic(10);
return Results.File(qrCodeImage, "image/png");
})
.RequireAuthorization();
确认端点:
app.MapPost("2fa/confirm", async (
ConfirmTwoFactorRequest request,
HttpContext context,
UserService userService) =>
{
var userId = context.User.GetUserId();
string? pendingSecret = await userService.GetPendingTwoFactorSecret(userId);
if (pendingSecret is null)
{
return Results.BadRequest("No pending 2FA setup found.");
}
byte[] secretKey = Base32Encoding.ToBytes(pendingSecret);
var totp = new Totp(secretKey);
bool isValid = totp.VerifyTotp(
request.Code,
out _,
VerificationWindow.RfcSpecifiedNetworkDelay);
if (!isValid)
{
return Results.BadRequest("Invalid code. Please try again.");
}
// 验证码正确,激活 2FA
await userService.ActivateTwoFactor(userId, pendingSecret);
// 生成恢复码
var recoveryCodes = await userService.GenerateRecoveryCodes(userId);
return Results.Ok(new { recoveryCodes });
})
.RequireAuthorization();
internal record ConfirmTwoFactorRequest(string Code);
这种两步式设计保证了你永远不会为一个无法实际使用 2FA 的用户激活它。如果用户中途放弃设置,待确认的密钥会被清理掉,什么都不会出问题。
带 2FA 的登录流程
一个很容易搞错的地方:在用户通过 2FA 验证之前,不要签发完整的访问令牌。
如果用户开启了 2FA,你在他们输入密码后就签发 JWT,那就等于已经给了完整访问权限。2FA 步骤就变得毫无意义了。
正确的做法是两步登录。用户提交用户名和密码。如果凭据有效且开启了 2FA,返回一个权限受限的令牌,只允许调用 2fa/validate 端点。用户提交 TOTP 验证码。验证码正确后,才签发完整的访问令牌。
app.MapPost("auth/login", async (LoginRequest request, UserService userService) =>
{
var user = await userService.ValidateCredentials(request.Email, request.Password);
if (user is null)
{
return Results.Unauthorized();
}
if (user.TwoFactorEnabled)
{
// 签发一个短期的、权限受限的令牌,只允许进行 2FA 验证
var limitedToken = TokenService.GenerateLimitedToken(user.Id, purpose: "2fa");
return Results.Ok(new { requiresTwoFactor = true, token = limitedToken });
}
// 没有开启 2FA,直接签发完整访问令牌
var accessToken = TokenService.GenerateAccessToken(user);
return Results.Ok(new { accessToken });
});
受限令牌应该有很短的过期时间(2-3 分钟),并带有一个声明或作用域,把它限制在 2fa/validate 端点。验证端点的授权策略可以检查这个特定声明。
这样一来,仅凭偷来的密码永远无法获得完整的访问令牌。
验证 TOTP 码
2FA 激活后,登录时需要验证用户提交的验证码:
app.MapPost("2fa/validate", async (
ValidateOtpRequest request,
HttpContext context,
UserService userService) =>
{
var userId = context.User.GetUserId();
string? secret = await userService.GetTwoFactorSecret(userId);
if (secret is null)
{
return Results.BadRequest("2FA is not enabled.");
}
byte[] secretKey = Base32Encoding.ToBytes(secret);
var totp = new Totp(secretKey);
bool isValid = totp.VerifyTotp(
request.Code,
out long timeStepMatched,
VerificationWindow.RfcSpecifiedNetworkDelay);
return Results.Ok(new { isValid });
})
.RequireAuthorization();
internal record ValidateOtpRequest(string Code);
VerificationWindow.RfcSpecifiedNetworkDelay 参数很重要。它允许在当前时间步前后有一个小的容差窗口,用来应对服务端和用户设备之间的时钟偏差。
没有验证窗口的话,一个 2 秒前还有效的码,可能因为服务端刚好跨入下一个 30 秒周期而被拒绝。RFC 规定的窗口通常允许当前时间步前后各一个时间步。
防止验证码重用
一个容易忽略但很重要的细节:TOTP 验证码应该只能被接受一次。
如果攻击者截获了一个有效的码(比如通过偷看屏幕),他们不应该能重复使用它。timeStepMatched 输出参数告诉你这个码属于哪个时间步。你可以存储最后使用的时间步,然后拒绝任何相同或更早时间步的码:
bool isValid = totp.VerifyTotp(
request.Code,
out long timeStepMatched,
VerificationWindow.RfcSpecifiedNetworkDelay);
if (isValid)
{
long? lastUsedTimeStep = await userService.GetLastUsedTimeStep(userId);
if (lastUsedTimeStep.HasValue && timeStepMatched <= lastUsedTimeStep.Value)
{
return Results.BadRequest("Code already used.");
}
await userService.UpdateLastUsedTimeStep(userId, timeStepMatched);
}
这样就能防止验证窗口内的重放攻击。
速率限制
验证端点是暴力破解的目标。6 位验证码只有 100 万种可能。没有速率限制的话,攻击者几分钟就能尝试完所有组合。
你至少应该做到:限制每个用户的尝试次数,3-5 次失败后锁定账户或增加延迟;使用指数退避,每次失败后等待时间翻倍;记录失败尝试,大量来自同一 IP 的失败是危险信号。
ASP.NET Core 内置了速率限制中间件,加上去很方便。
加密存储密钥
TOTP 密钥是 2FA 系统中最敏感的数据。如果有人拖了你的数据库,他们不应该能为你的用户生成有效的验证码。
永远不要以明文存储 TOTP 密钥。
写入数据库前加密,验证时才解密。具体实现可以参考 AES 加密。
public class UserService
{
private readonly IEncryptionService _encryptionService;
public async Task StorePendingTwoFactorSecret(string userId, string secret)
{
string encryptedSecret = _encryptionService.Encrypt(secret);
// 将加密后的密钥存入数据库
await _dbContext.Users
.Where(u => u.Id == userId)
.ExecuteUpdateAsync(u => u
.SetProperty(x => x.PendingTwoFactorSecret, encryptedSecret));
}
public async Task<string?> GetTwoFactorSecret(string userId)
{
var user = await _dbContext.Users.FindAsync(userId);
if (user?.TwoFactorSecret is null) return null;
return _encryptionService.Decrypt(user.TwoFactorSecret);
}
}
加密密钥本身应该放在密钥管理服务中,比如 Azure Key Vault、AWS KMS 或 HashiCorp Vault。千万不要放在 appsettings.json 或源代码里。
恢复码
用户丢了手机怎么办?
没有恢复机制的话,他们就被永久锁在账户外面了。恢复码(Recovery Codes)就是用来解决这个问题的。它们是用户启用 2FA 时生成的一次性使用码。
public async Task<List<string>> GenerateRecoveryCodes(string userId, int count = 8)
{
var codes = new List<string>();
for (int i = 0; i < count; i++)
{
// 生成密码学安全的随机码
var bytes = RandomNumberGenerator.GetBytes(5);
var code = Convert.ToHexString(bytes).ToLower();
codes.Add(code);
}
// 存储前对恢复码做哈希,和密码一样是单向的
var hashedCodes = codes
.Select(c => BCrypt.Net.BCrypt.HashPassword(c))
.ToList();
await _dbContext.RecoveryCodes
.Where(rc => rc.UserId == userId)
.ExecuteDeleteAsync();
_dbContext.RecoveryCodes.AddRange(
hashedCodes.Select(h => new RecoveryCode
{
UserId = userId,
CodeHash = h,
IsUsed = false
}));
await _dbContext.SaveChangesAsync();
// 返回明文恢复码,只展示给用户一次
return codes;
}
几个重要细节:存储前对恢复码做哈希,它们本质上是一次性密码,用 bcrypt(如 Bcrypt.Net)或类似算法。只展示一次,用户关闭对话框后,明文恢复码就消失了。每个恢复码只能用一次,用过就标记。一般生成 8 到 10 个,用户快用完时可以重新生成。
验证恢复码时,逐个检查存储的哈希直到找到匹配:
public async Task<bool> ValidateRecoveryCode(string userId, string code)
{
var storedCodes = await _dbContext.RecoveryCodes
.Where(rc => rc.UserId == userId && !rc.IsUsed)
.ToListAsync();
var matchingCode = storedCodes
.FirstOrDefault(rc => BCrypt.Net.BCrypt.Verify(code, rc.CodeHash));
if (matchingCode is null) return false;
matchingCode.IsUsed = true;
await _dbContext.SaveChangesAsync();
return true;
}
完整示例
下面是一个精简但完整的设置,展示了完整的 2FA 流程。用路由组配合 .RequireAuthorization(),让所有端点都受保护:
using OtpNet;
using QRCoder;
var builder = WebApplication.CreateBuilder(args);
builder.Services.AddAuthentication().AddJwtBearer();
builder.Services.AddAuthorization();
var app = builder.Build();
app.UseAuthentication();
app.UseAuthorization();
var twoFactorGroup = app.MapGroup("2fa").RequireAuthorization();
twoFactorGroup.MapPost("setup", async (HttpContext context, UserService userService) =>
{
var userId = context.User.GetUserId();
byte[] secretKey = KeyGeneration.GenerateRandomKey();
string base32Secret = Base32Encoding.ToString(secretKey);
await userService.StorePendingTwoFactorSecret(userId, base32Secret);
string otpUri =
$"otpauth://totp/{Uri.EscapeDataString("MyApp")}:{Uri.EscapeDataString(userId)}" +
$"?secret={base32Secret}" +
$"&issuer={Uri.EscapeDataString("MyApp")}" +
$"&digits=6&period=30";
using var qrGenerator = new QRCodeGenerator();
using var qrCodeData = qrGenerator.CreateQrCode(otpUri, QRCodeGenerator.ECCLevel.Q);
using var qrCode = new PngByteQRCode(qrCodeData);
byte[] qrCodeImage = qrCode.GetGraphic(10);
return Results.File(qrCodeImage, "image/png");
});
twoFactorGroup.MapPost("confirm", async (
ConfirmTwoFactorRequest request,
HttpContext context,
UserService userService) =>
{
var userId = context.User.GetUserId();
string? pendingSecret = await userService.GetPendingTwoFactorSecret(userId);
if (pendingSecret is null)
{
return Results.BadRequest("No pending 2FA setup found.");
}
byte[] secretKey = Base32Encoding.ToBytes(pendingSecret);
var totp = new Totp(secretKey);
bool isValid = totp.VerifyTotp(
request.Code,
out _,
VerificationWindow.RfcSpecifiedNetworkDelay);
if (!isValid)
{
return Results.BadRequest("Invalid code. Please try again.");
}
await userService.ActivateTwoFactor(userId, pendingSecret);
var recoveryCodes = await userService.GenerateRecoveryCodes(userId);
return Results.Ok(new { recoveryCodes });
});
twoFactorGroup.MapPost("validate", async (
ValidateOtpRequest request,
HttpContext context,
UserService userService) =>
{
var userId = context.User.GetUserId();
string? secret = await userService.GetTwoFactorSecret(userId);
if (secret is null)
{
return Results.BadRequest("2FA is not enabled.");
}
byte[] secretKey = Base32Encoding.ToBytes(secret);
var totp = new Totp(secretKey);
bool isValid = totp.VerifyTotp(
request.Code,
out long timeStepMatched,
VerificationWindow.RfcSpecifiedNetworkDelay);
if (isValid)
{
long? lastUsedTimeStep = await userService.GetLastUsedTimeStep(userId);
if (lastUsedTimeStep.HasValue && timeStepMatched <= lastUsedTimeStep.Value)
{
return Results.BadRequest("Code already used.");
}
await userService.UpdateLastUsedTimeStep(userId, timeStepMatched);
}
return Results.Ok(new { isValid });
});
app.Run();
internal record ConfirmTwoFactorRequest(string Code);
internal record ValidateOtpRequest(string Code);
如果不需要完全控制流程,Keycloak 和 ASP.NET Core Identity 都内置了 TOTP 2FA 支持。但自己实现一遍,在你需要自定义流程或想搞清楚底层发生了什么的时候,是值得的。
2FA 是你能为应用加上的影响最大的安全功能之一。TOTP 配合验证器应用是个靠谱的选择,因为它支持离线、广泛兼容,而且不依赖 SMS(SMS 容易被 SIM 卡劫持攻击)。如果你在构建处理敏感操作的 API,加上 2FA 能把攻击者的门槛抬高一大截。